当前,可用企业微信智能机器人接入OpenClaw。
在将OpenClaw接入企业微信之前,请确认已经完成以下准备工作:
- 已安装企业微信最新版本客户端;
- 在本地设备安装OpenClaw,或者买个国外的云服务器,安装openclaw
不要买没有安装好openclaw系统的国内的云服务器,直接安装openclaw很多依赖和文件你没法直接下载,配置镜像对于小白来说简直难如登天
第一步:以长连接方式创建智能机器人,获取Bot ID和Secret
通过长连接方式创建的智能机器人,支持主动向用户发送消息。
可在客户端-工作台,点击-智能机器人-创建机器人,选择API模式创建


选择以「长连接」方式创建,并获取Bot ID 和 Secret。

第二步:关联企微机器人与OpenClaw
以本地部署为例,在本地终端,输入以下命令,安装企微插件。openclaw plugins install @wecom/wecom-openclaw-plugin
温馨提示:大陆用户尽量挂国外网络,没有的看
Windows用户本地部署看
Mac用户本地部署看
安装成功提示如图

重启OpenClaw。openclaw gateway start
在终端中,输入以下命令,添加渠道。openclaw channels add
在select channel步骤,选择 channel 为企业微信。

输入企业微信机器人Bot ID、Secret。

选择 finish。

选择配对方式,选择 Pairing。

完成后续配置,并可看到配置渠道成功。

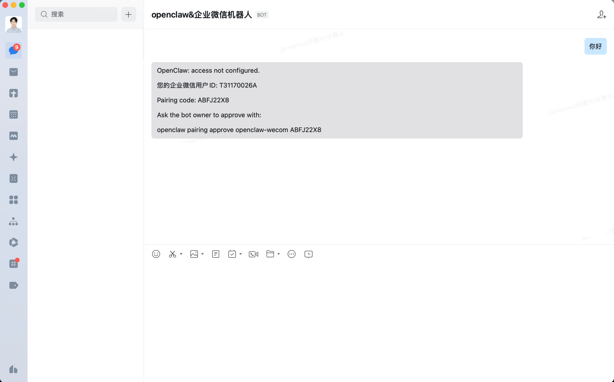
在企业微信中,保存机器人,并跟他发消息。会收到一个配置密钥。

复制此信息最后一行,并输入在终端中,完成配对。

此时可在企业微信中正常对话。

附1:智能表格webhook的使用指引
你可以使用OpenClaw快速接入并写入数据至智能表格,配置及接入方法可参考:接收外部数据到智能表格
当用户在智能表格中开启「接收外部数据」后,系统会为该表格生成唯一的 Webhook 地址,可通过标准 HTTP POST 请求新增智能表格记录及更新智能表格记录。
适用于以下典型场景:
附2:使用企微API
1)如需进一步调用企微应用API,可在管理后台-我的企业获取企业ID,在应用管理-自建应用-获取应用Secret(建议新建企业来完整体验)。
- 获取corpid:

- 获取Secret:进入自建应用,点击查看并发送Secret后,即可在消息列表中,获取对应密钥。

2)将上述获取的企业ID和应用Secret发送给已关联OpenClaw的机器人后,即可发起获取access token指令,并通过access token调用企微API,如调用文档API等。















暂无评论内容